Routing & Switching [VLAN #Part 3]
VLAN TRUNKING
Pada postingan kali ini saya akan membahas tentang konfigurasi suatu jaringan VLAN Trunking. Berikut penjelasan dan tahap-tahapnya.
Tahap-tahap dalam Mengkonfigurasi VLAN Trunking
1. Buka Aplikasi Packet Tracer pada PC, Komputer atau Laptop anda
2. Membuat Desain Jaringan VLAN
- PC1 :
4. Setting Hostname Switch
Langkahnya diantaranya :
switch>enable
switch#configure terminal
switch(config)#hostname [namakalian / bebas]
switch(config)#exit
Perhatikan gambar dibawah ini!
- Hostname Switch 1
5. Setting VLAN Name
Setelah membuat hostname pada switch kalian, langkah selanjutnya yaitu :
switch#vlan database
switch(vlan)#[vlan ke-...] name [Nama_Tambahan / Bebas_Tambahan]
Contoh = switch(vlan)#vlan 20 name LAB_Jaringan
Perhatikan gambar berikut ini!
6. Interface Configuration ke setiap Port pada Switch / Switchport Mode Access
Pada tahap ke-enam ini, yang perlu kalian lakukan adalah :
switch>enable
switch#configure terminal
switch(config)#
Bila sudah berada di mode ini, maka kalian tinggal melakukan hal yang sama seperti yang sudah saya jelaskan di postingan sebelumnya.
Hanya saja, pada konfigurasi kali ini saya akan menggunakan sedikit perbedaan dimana pada saat masuk ke mode switchport mode access saya akan singkat menjadi :
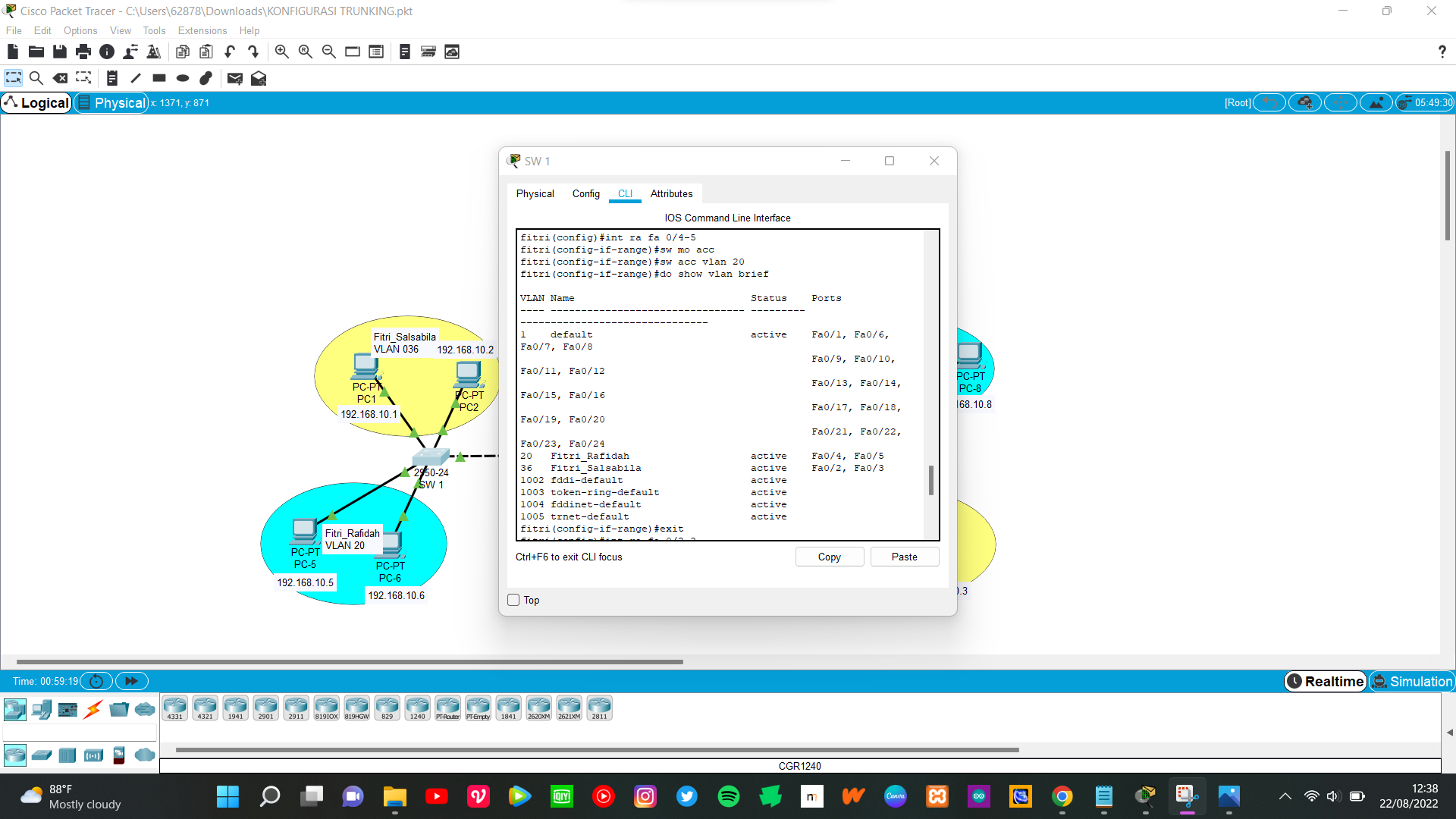
switch(config)#int ra fa 0/2-3
switch(config-if-range)#sw mo acc
switch(config-if-range)#sw acc vlan 036
switch(config-if-range)#do show brief
Contoh =
7. Menjalankan Switch Mode Trunk
Langkahnya ialah sebagai berikut ;
switch#configure terminal
switch(config)#interface FastEthernet 0/1
switch(config)#switchport mode trunk
switch(config)#switchport trunk allowed [vlan ke-... - ke-...]
Contoh = switch(config)#switchport trunk allowed vlan 20-036
Perhatikan gambar berikut!
8. Menjalankan Perintah Run Configuration / Show Running Config
Langkahnya ialah sebagai berikut ;
switch>enable
switch#show run
switch#show running-config
Perhatikan gambar!
9. Test Ping
Dalam tahap terakhir ini, langkah yang dilakukan yaitu :
- Pilih PC mana saja
- Buka Dekstop
- Pilih cmd / Command Prompt
- Ketik ping
- Masukkan IP-Address PC tujuan
Contoh = ping 192.168.10.3
Perhatikan gambar dibawah ini!
- Pertama saya mencoba menge-ping dari PC1 kepada PC3 dan PC4 yang ada di VLAN 036
- Lalu saya menge-ping dari PC5 kepada PC7 dan PC8 yang ada di VLAN 20
Jika sudah sama seperti pada tampilan di gambar, maka konfigurasi VLAN Trunking kita sudah berhasil.
Finished
Selamat mencoba..😉🙌
Semoga berhasil!👌😎























Komentar
Posting Komentar